如何直接绕过TPM2.0升级Win11?免工具直接绕过TPM2.0升级Win11方法
Win11系统是现在非常火热的操作系统,微软发布了第一个Win11预览版,但是Win11安装有一定的要求,那么,我们如何直接绕过TPM2.0升级Win11呢?下面小编就为大家带来详细的操作方法 ,快来看看吧!
免工具直接绕过TPM2.0升级Win11方法
1、不管支不支持TPM2.0,都直接升级win11;
如果其他条件都满足,只是不满足TPM2.0,则会停在下面这个页面上;
2、在这个界面上,同时按下Shift+F10,调出命令行,输入regedit回车,即打开注册表;
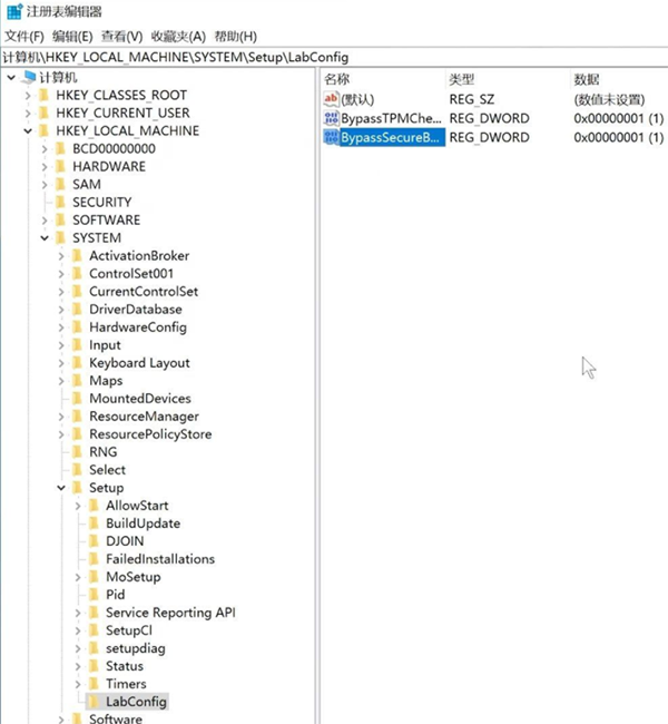
3、找到HKEY_LOCAL_MACHINE\SYSTEM\Setup,先此处创建一个LabConfig项;
4、在LabConfig项里创建2个DWORD值;
一个是BypassTPMCheck,数值为00000001(7个0)
一个是BypassSecureBootCheck,数值为00000001(7个0),
第5步:关闭注册表后,系统就会继续安装了。
小编亲自装机,实测了,此方法可以安装。
相关文章
- Win11不修改镜像文件 绕开TPM限制的ISO引导安装方法
- Win11要求TPM2.0怎么办 主板怎么开启TPM2.0
- TPM不开启无法安装Win11 提示电脑不支持TPM2.0
- Win11要求TPM2.0怎么办 主板怎么开启TPM2.0
- Win11安装提示tpm2.0怎么办?Win11安装提示tpm2.0解决方法
- Win11安装提示the pc must support tpm2.0怎么办?
- Win11不修改镜像文件 绕开TPM限制的ISO引导安装方法
- 安装Win11没有tpm2.0怎么办?安装Win11没有tpm2.0的解决方法
- Win11 tpm2.0怎么开启?Win11 tpm2.0开启的方法分享
- 旧主板旧CPU无法开启TPM2.0安装Windows11的最佳解决办法
- 联想异能者DIY主机如何安装Win11?联想异能者DIY主机开启TPM2.0教程
- 电脑没有TPM怎么升级Win11?教你没有TPM2.0照样升级Win11!
- 微星主板如何开启TPM2.0升级Win11?微星主板BIOS开启TPM2.0
- Win11如何查看office版本-Win11查看office版本的方法
- Win11不能玩植物大战僵尸怎么办-玩不了植物大战僵尸的解决方法
- 0x80190001怎么解决Win11?Win11错误代码0x80190001的解决方法


